分类: core
Tags: core
LoadRunner是一种预测系统行为和性能的负载测试工具。通过以模拟上千万用户实施并发负载及实时性能监测的方式来确认和查找问题,LoadRunner能够对整个企业架构进行测试。企业使用LoadRunner能最大限度地缩短测试时间,优化性能和加速应用系统的发布周期。 LoadRunner可适用于各种体系架构的自动负载测试,能预测系统行为并评估系统性能。
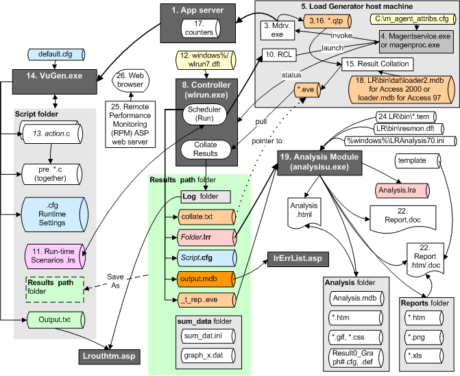
LoadRunner的总体架构图,从图中可以看出组件VUGen, Controller和Analysis之间的关系

Vuser Generator是一个集成开发环境,用于录制回放修改Vuser脚本
Controller是一个框架程序和监控程序,负责将Vuser脚本以多进程/多线程方式在Load Generator机器上运行
模拟多用户并发访问被测试系统的组件。
Analysis是一个数据分析工具,对测试过程中收集到的各种性能数据进行计算、汇总和处理,生成各种图表和报告,为系统性能测试结果分析提供支持。
LoadRunner工作原理图:从图中可以看出如何利用LoadRunner进行一次典型的系统性能测试

LoadRunner内部流程图:从图中可以看出LoadRunner内部各个组件之间如何进行交互,数据流和文件流之间如何进行.
